Hi
I have what (for me) is turning into a complex repeater within a repeater that I just don’t seem to be able to get to work, I have tried reading the other threads on nested repeaters etc but it doesn’t seem to quite fit what I am tying to achieve.
I have a page - “Transport Job” which has a variable “transport_request_id”. That page loads and has a number of quotes for that job. So, I pull in the quotes based on the transport_request_id and use a repeater to show the quotes on the page. That bit all works lovely.
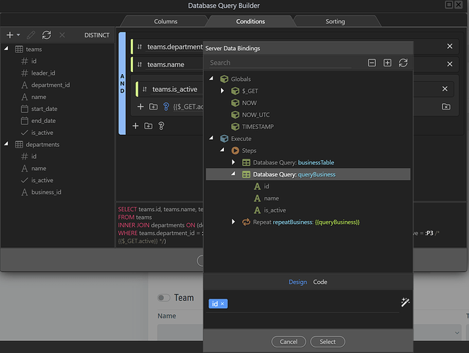
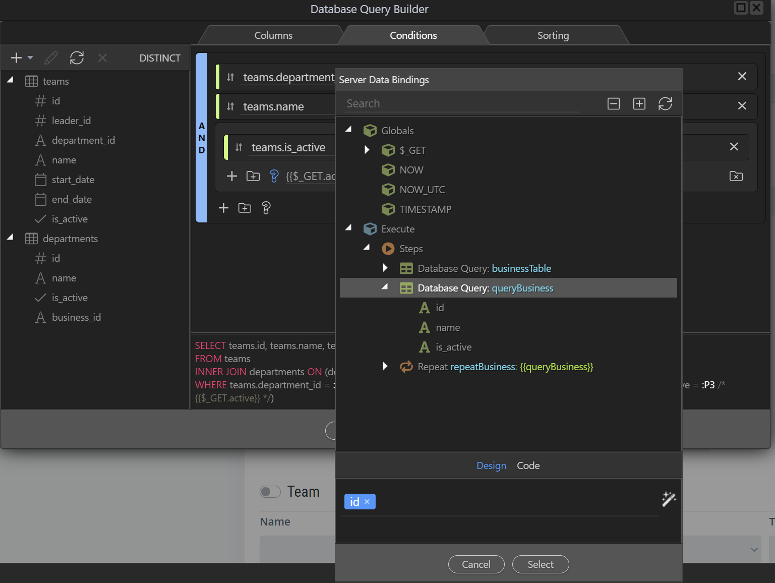
Now each “quote” can have a bunch of messages, so I need to have a repeater showing the messages inside the repeater that shows the quotes.
I dont know how to pull it off, I tried messing around in server side with a repeater, where i had a query that got the quotes for the transport job and then the repeater got the messages for each quote, but I could not get that to display anything on the app side.
probably not explaining it very well. If it does make any sense is this the right approach? or should i have some repeater on the app side with the server connect in the repeater so the server connect does a fresh query for the messages for each quote? if so how do i pass the quote_id to the query on the app side.
think I have myself in a knot 
Thanks
Darren



